What is Mantle?
Mantle is a modular Layer 2 EVM-compatible blockchain that uses optimistic rollups. It incorporates EigenLayer's EigenDA for data availability and utilizes multi-party computation, resulting in improved performance and lower costs.
Key Takeaways
The Mantle network is a Layer 2 scaling solution network on Ethereum. It is EVM-compatible and allows the cross-deployment of applications from the mainnet and other EVM chains.
Mantle network offers an improved user experience without sacrificing security and decentralization by modularizing blockchain operations.
Mantle network leverages optimistic rollups to execute transactions in batches and a sequencer to arrange the blocks and publish them to the mainnet, saving time and fees.
Information on rolled-up transactions is stored on Mantle’s novel Data Availability nodes powered by EigenDA and available for retrieval and easy access on the Ethereum mainnet.

The Ethereum network is arguably the busiest blockchain network. Despite the emergence of new generation Layer 1 blockchain networks with appealing promises, the Ethereum network maintains a top position in terms of daily activity. But processing over a million daily transactions is certainly overwhelming for a network originally designed to handle a maximum of 32 transactions per second. Ethereum network’s speed and efficiency challenge is in fact expected by design, as this is expected to improve the network security by allowing enough time for blocks to be properly validated.
This is where Layer 2 networks come into play. These vertical scaling solutions, built on top of Ethereum, attempt to create a network that doesn’t sacrifice security, while achieving rapid finality and low transaction fees.
Mantle Network is a new Layer 2 network. On July 17, 2023, Mantle announced that its network is open for public use as it enters its mainnet stage. With $200 million in its development fund, Mantle hopes to build an ecosystem of thriving applications utilizing its network to deliver a better user experience to Ethereum users. So, what is Mantle Network and how does it work?
Overview of Mantle Network
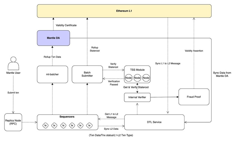
Mantle is a Layer 2 network on Ethereum that is built on the OP stack and backed by BitDAO, which holds the largest treasury in DeFi, with an estimated combined value of over $2 billion. It uses optimistic rollups, specialized communication networks, and fraud proofs to execute multiple transactions at once, establish efficient communication with the main network, and ensure that the network is not overrun by malicious blocks respectively.
Rollups are a common feature amongst Layer 2 EVM networks. According to available information, it is at the core of Mantle Network’s scaling solution. With thousands of transactions confirmed at a time at a lower cost, Mantle is able to deliver faster transaction processing time and a significantly cheaper transaction fee.
On top of this, Mantle offers a solution to the usual 7 day challenge period of optimistic rollups through multi-party computation (MPC). By introducing MPC nodes, which can independently assess and validate the sequencer’s state root, the challenge period can potentially be reduced to 1-2 days.
Mantle claims to provide a block time of about 10 milliseconds and a transaction speed of 500 TPS, about 20 times faster than the main network’s 32 TPS. As an EVM-compatible network, Mantle makes it easier for existing Ethereum developers and applications to move to a new and more-efficient network without learning a new language or making significant changes to their existing code. At the time of writing, the Mantle network reports over 8,000 daily transactions and already over 4,000 addresses on its mainnet.
How Mantle Network Works
At the core of Mantle Network’s functionality are four (4) major players;
The optimistic rollup technology
A modular network architecture
Multi-party computation and a fraud-proof protocol
And the Mantle Data Availability (Mantle DA) nodes
These four players work in synergy to deliver and maintain a resource-efficient and secure network, while ensuring tight communication with the main network.

Source: Mantle
Optimistic Rollup Technology and MPC Nodes
Optimistic rollups arrange transactions on the Layer 2 network into batches and send them for approval and addition to the data on the main network. Rollups can package tens of thousands of transactions and prepare them for a one-off validation. Rollups use pre-state and post-state execution roots to verify changes in the networks’ state before and after dispatching a transaction batch. It uses a sequencer to arrange transaction blocks in the correct order of reception.
Optimistic rollups publish the transactions ‘as-is’ to the L1 network, with the assumption that they contain no malicious block or transaction. Put simply, it is optimistic about the integrity of the blocks and the transactions they contain. Relative to zero-knowledge rollups, this feature allows for faster speed on Layer 2 networks powered by optimistic rollups. However, these transactions are subject to a longer validation period on the L1 network, requiring up to 7 days.
However, Mantle looks to overcome this limit by introducing a new node role (MPC node), which affirms the validity of the blocks produced by the sequencer. These MPC nodes will independently compute state roots from transaction data, and sign for valid state transitions. As more nodes sign the block, confidence in block validity increases, as illustrated in the below diagram.

Source: Mantle
Optimistic rollup networks also establish a connection with the L1 network via bridge smart contracts deployed on both networks to move assets. The canonical bridge ensures that Mantle does not rely on third-party bridges to communicate with the L1 network and other supported networks.
Modular Network Architecture
Mantle utilizes modular blockchain architecture, where execution, settlement, consensus, and data availability are handled by a different network of nodes. This is in contrast with monolithic blockchains, where nodes are responsible for all tasks at once. In the case of Mantle’s design, Mantle handles transaction execution, while consensus and settlement take place on Ethereum. Finally, data availability is provided through EigenDA technology, which is different from most other traditional rollups, where data availability is also handled on Ethereum.

Source: Mantle
Mantle’s Data Availability Nodes
Mantle’s DA nodes are powered by EigenLayer's EigenDA. It is a data storage module that keeps a record of the rollup transactions and makes them available to the verifiers on L1 and L2. During fraud-proof challenges, verifiers can fetch data or transactions from the DA nodes. The Mantle DA also publishes proof of data validity to the L1 network. By modularizing the Data Availablity system and contracting an economic-sufficient system through the EigenDA, Mantle network’s project lead claims that the network is able to achieve an even lower transaction fee by saving the data management cost while providing even more security.
In summary, the optimistic rollup, uses sequencers to package multiple transactions into batches of blocks. The batches are validated by multiple parties and before the final validation and addition to the L1 network, the fraud-proof protocol challenges the data to ensure validity.
Mantle network developers claim that this arrangement is able to deliver an agile, scalable, and resource-efficient Layer 2 network that communicates with the Ethereum network and maintains the same level of decentralization and security.
Why Mantle Network?
According to data from L2Beat, 28 Layer 2s command over $10 billion in cumulative market cap. Layer 2 platforms are proliferating and each one claims to be working towards a suitable platform for decentralized applications while providing an alternative to Ethereum. Here are some features of Mantle that may set it apart from the competition:
Cost Saving
Relative to the Ethereum mainnet, Mantle Network’s reported fee per transaction is a bargain. The project claims an over 80% reduction in gas fees. Quoting a real case scenario, the average gas fee on Mantle Network at the time of writing is 0.06 Gwei, in comparison to 19 Gwei on Ethereum, based on data from the official explorers for both networks. While this could fluctuate significantly over time and in periods of extreme demands, Mantle is likely to continue offering fees lower than that of Ethereum through its use of rollups.
Even when comparing against other Layer 2s like Optimism, which charges a gas fee of 0.16 Gwei, Mantle’s fees are still lower, as it utilizes EigenDA for data availability instead of Ethereum. Cryptocurrency enthusiasts who wish to save time and money in fees could opt for Mantle Network.
Performance
Mantle Network’s 500 TPS is 20 times faster than the Ethereum network’s 32 TPS and a strong contender amongst other smart contract platforms. A reported block time of about 10 milliseconds means that transactions are moved to completion almost instantly. This translates to reduced latency and improved throughput, which in turn improve user experience through speedy confirmation of transactions.
Overall performance at any time may be subject to presiding demand conditions, but Mantle claims to be built to handle higher demands without compromising efficiency (scalability).
Security
By not moving completely away from the main network, Mantle Network inherits the security architecture of the Ethereum network. In addition to verifiers and fraud proofs, Mantle uses MPC nodes to verify a block’s validity, with the goal of reducing the challenge period over time.
Mantle Tokenomics
Sequel to the BIP-21 proposal in May 2023 approved by the BitDAO community, BitDAO merged with Mantle. The fusion means the BitDAO token (BIT) rebrands to Mantle (MNT) and is integrated into the MNT tokenomics while the Mantle Network and its ecosystem inherit certain financial vehicles of the BitDAO project, including the BitDAO treasury.
The BitDAO merger has reportedly earned the Mantle project some financial benefits, such as a $100 million injection into the Mantle Ecosystem development fund. The $200 million ecosystem fund, a unified funding project by multiple investors, will be reportedly channeled towards providing support for developers building on the Mantle network.
MNT is the native token of Mantle, and is being integrated into the core of the project. On the surface, it fuels the tax, utility, and governance system of the Mantle Network and ecosystem. As the native token of the network, fees for every transaction on the network level are paid in MNT. Mantle will also look towards developing the project through the financial leverage the MNT token provides.

According to data from the project, about 3 billion MNT tokens are currently in circulation, representing 51% of the total supply. About 3 billion MNT tokens are yet to come into circulation, bringing the total MNT token supply to just over 6 billion tokens. The remaining 49% of the MNT token supply is held and managed by the Mantle DAO. The DAO decides on the distribution of the tokens, including allocations to community incentives and more.
MNT token currently trades on Uniswap and centralized exchanges, including Bybit and MEXC. See other active MNT trading pairs.
Final Thoughts
If the Mantle network stays true to its promises, it offers users the opportunity to enjoy the capabilities of the network without the current pain points that eat away the quality of user experience while using the network. With faster transaction speed, cheaper transaction fees, and a substantial ecosystem fund to encourage development on the platform, Mantle is attracting established projects to expand to its network, including Pendle and Rarible.
With a proliferation of Layer 2 networks, each with a unique approach to executing transactions off the main network, it’s still inconclusive whether these solutions will eventually combine to deliver a one-stop scaling solution, or if they will continue to grow separately. While Layer 2s appear to be one of the leading narratives of 2023, always apply caution when interacting with new protocols.